Approve or Reopen a completed PM
Learn how to approve or reopen a completed Preventive Maintenance (PM) task directly from the equipment page.
Step 1: When a notification arrives for a completed PM, head to the equipment page and locate the asset by clicking its row.

Step 2: The equipment drawer opens. In the drawer, select Maintenance.

Step 3: The most recently completed PM waiting for approval appears at the top. Click the name of the maintenance form.

Step 4: This action opens the maintenance checklist in a new browser window.

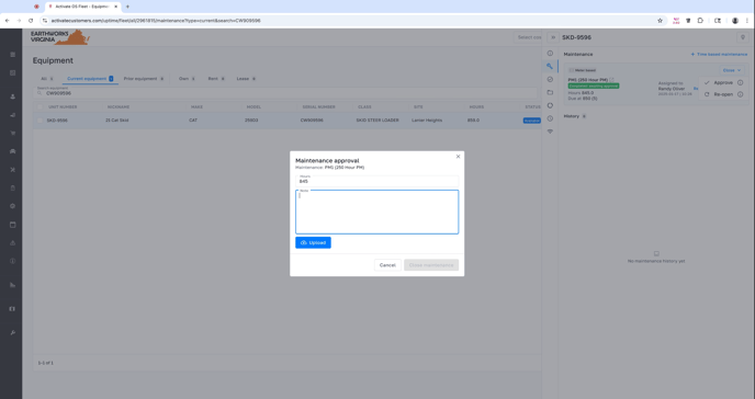
Step 5: Review the completed maintenance checklist. If you're satisfied with the work, in the top right, select Close > Approve.

Step 6: Enter the meter reading at the time of completion (for meter-based PMs) or the completion date (for time-based PMs). The correct value is usually filled in, but you may adjust it if needed. Also add a note to document the approval.

Step 7: If you want to upload any supporting documents, select the upload button.

Step 8: Click Close maintenance when you're ready.

Once approved, the completed maintenance moves to history, and you can review or add files to it anytime. The next PM in the schedule is automatically generated.
If the work isn't satisfactory, reopen the PM following these steps:
Step 1: Select the asset from the equipment list.

Step 2: Navigate again to the Maintenance section.

Step 3: Review the completed PM.

Step 4: If issues are found (such as incomplete checklists), select Close > Reopen.

Step 5: Enter a brief note explaining your reason.

Step 6: Confirm by selecting Reopen maintenance.

The PM is now reopened and ready for reassignment so the proper work can be completed.